文档中心
首页
海聪AI平台
海智LLM平台
海艺AI创作平台
虎牙Claw
#
介绍
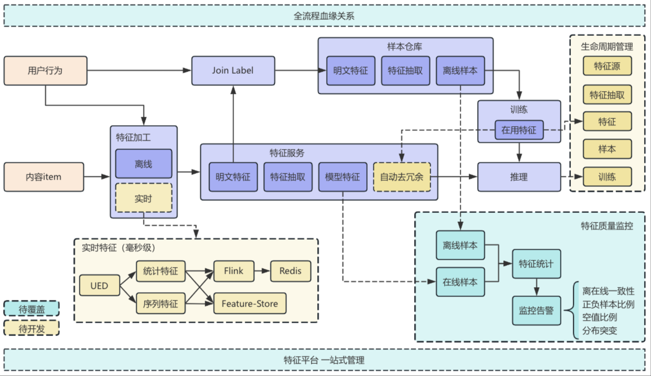
特征平台页面目前主要由三部分组成:
特征源:负责将各种来源的数据,如 hive、kafka等数据源,转换为标准格式的pb,写入hive和kv存储(如fasterkv、dcache)
特征转换:负责将原始特征转换为目标特征,利用各种标准的抽取函数做特征抽取
样本生成:拼接label,生成tfrecord样本,供训练使用
#
特征平台整体架构图
核心功能:
特征质量监控
生命周期管理
全流程血缘关系
实时特征
←
指标与告警
新建特征源
→